How to Access your SFTP Export.

In some cases our support team will send you SFTP credentials in order to access a large data export. In order to access this export you will need to ensure you have downloaded and installed FileZilla.

 

Step 1: Access Export.

  • open FileZilla.
  • enter in your host, user name and password.
  • use port 22
  • click the quick connect button
  • If you have any issues connecting or get an error message, let the support team know and we can check the credentials and make sure they are not expired. 

 

Step 2: Set Download Path. 

  • on the left side of the screen, you can choose the download path for your files on your computer.
  • you can select users by double clicking to have the sub menu appear and then select the user you wish to use (single click to select).  
  • once you have the user selected, you will see the lower window populate with the folders on their machine. you can then double click until you see the subfolder you want and then single click to select it. 

 

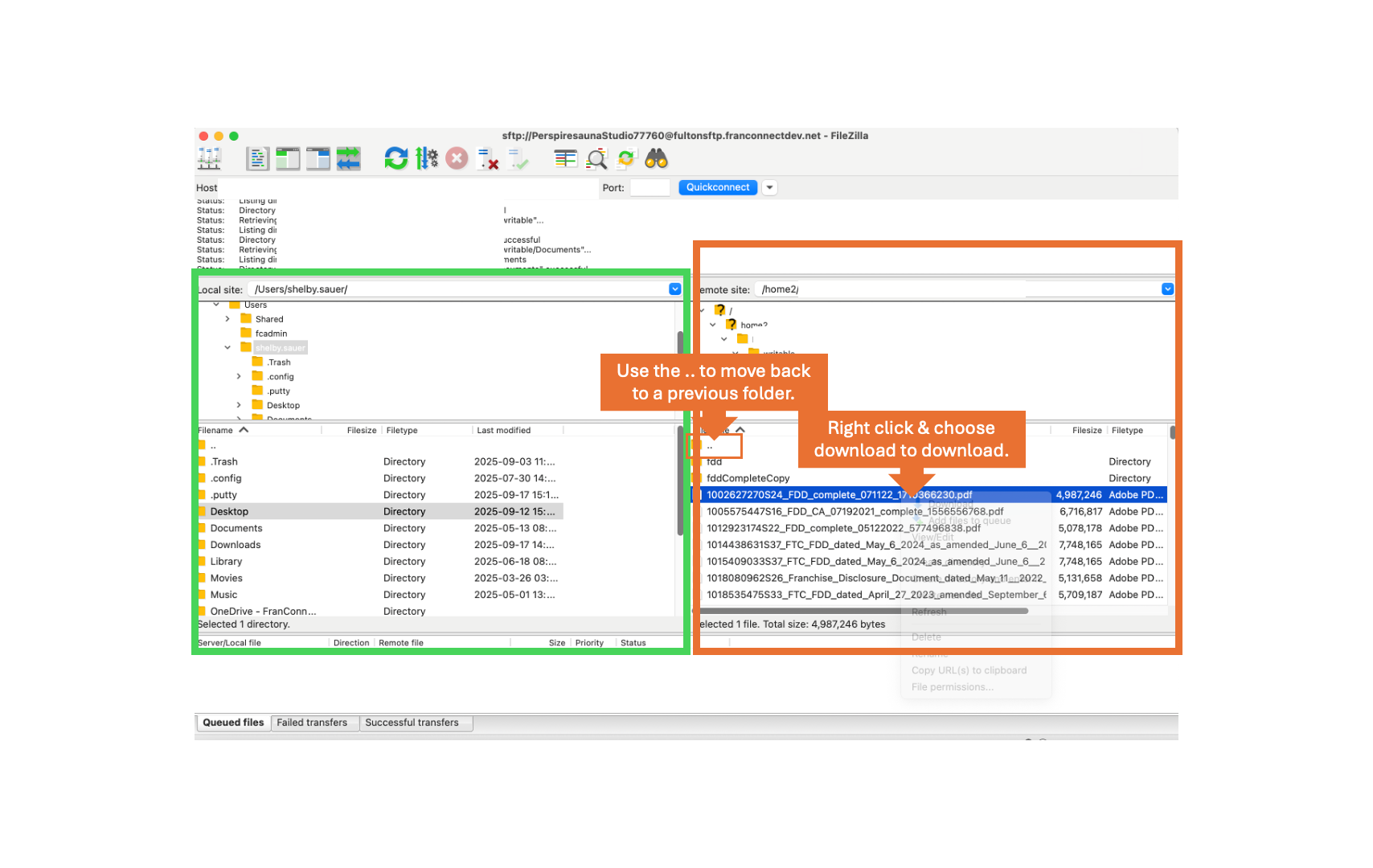
Step 3: Access SFTP Data.

  • we will now move to the right side and the writable folder in the SFTP backup.
  • you can navigate through the folders and right click once you locate the file or folder you wish to download. 
  • once you right click and select download - you will see the status populate in the box at the bottom of the screen.
  • these files should now also be available in the folder on your computer. 
Was this article helpful?
0 out of 0 found this helpful

Table of Contents